Blog Articles

Latest updates, insights, and stories from the RedTeam community

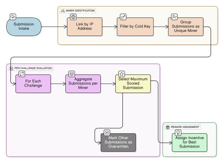
Linking Logic in the RedTeam Subnet
Apr 25, 2026

Linking Logic in the RedTeam Subnet

Identify and group multiple UIDs controlled by the same miner into a single effective identity for fair emission distribution.

DFP-2 Status Update
Mar 10, 2026

Dev Fingerprinter v2 [DFP-2]: Status Update and Version 2.0.1

Critical update on scoring logic fixes in v2.0.1 and essential testing guidelines for miners to improve submission success.

Dashboard Update
Dec 25, 2025

Dashboard Update: More Visibility and Status Details

We are adding more information to the dashboard to improve monitoring and transparency for your submissions.

ADA Detection v1
Dec 15, 2025

Release Anti-Detect Automation Detection v1

We are announcing the release of ada_detection_v1, a specialized challenge designed to evaluate detection capabilities within anti-detect browser environments (NST-Browser).

AB Sniffer v5
Dec 02, 2025

Release Auto Browser Sniffer v5

We are announcing the release of ab_sniffer_v5, a major redesign of the Auto Browser Sniffer challenge. This update introduces a modular detection structure, a revised evaluation pipeline, stricter validation rules, and a more realistic containerized execution environment.

New Eslint rule
Nov 22, 2025

New ESLint Rules Go Live Nov 23

Updated ESLint settings will apply to all JavaScript files beginning Nov 23, 2025. Learn what changed, why it matters for code quality and consistency, and how to test it.

Docker v29
Nov 16, 2025

Docker v29: Pinning to v28 for Challenge Stability

Docker v29 introduced breaking storage and runtime changes that caused DinD image-build failures; challenge runners are pinned to v28 and an opt-in compatibility toggle is available.

Fix Submission Abuse
Nov 4, 2025

Submission Validation & Internal Services

Providing fairness by new validation and comparison logic which will be fully hidden inside of internal services

Miner Linking & Incentive Logic
Oct 25, 2025

Miner Linking & Incentive Logic Update

This improvement ensures that every miner is recognized fairly, no matter how many nodes or UIDs they operate.

Auto Browser Sniffer
Oct 15, 2025

Release of Auto Browser Sniffer

We are making important changes to improve fairness and protect miners' intellectual property

Alpha Token & Dynamic TAO
Feb 1, 2025

Alpha Token & Dynamic TAO

Discover how Dynamic TAO and Alpha Token reshape RedTeam's decentralized cybersecurity and incentive model.

Monetization
Jan 20, 2025

Unlocking Value: Monetising RedTeam's Outputs

Learn how miner outputs, challenge components, and third-party integrations can generate real value in the ecosystem.

Bot Challenges
Jan 15, 2025

Bot Challenges Arrive to RedTeam

A new wave of advanced bot detection challenges has been released to Subnet 61, raising the bar for security testing.

Subnet Structure
Oct 2, 2025

Update in Subnet Structure

Major changes to protect miners' intellectual property: hidden Docker Hub IDs, encryption detection, and dashboard improvements.